Hello -
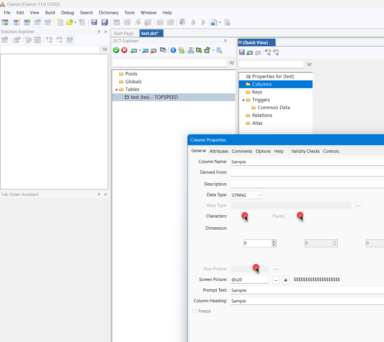
When trying to add or edit any existing Data Column properties, either in DCT or from IDE Local Data, Character Length field is Greyed Out.
I have not done any recent SV updates, or this is existing App + DCT that had been working fine. I tried creating a new DCT and see same behavior.
Any suggestions what am I missing?
