File Drop Combo Box not working

I have a file drop combo box that is not displaying data when dropped down. Here is the Actions entries for the control:

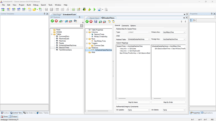
The field to fill from is Ses:SessionTimes and the Sessions file contains time values (as strings) like 01:00 AM, 01:30AM, etc. This file also contains a second field called MilitaryTimeforKey, that is used to keep the times in the appropriate order using the key named KeyMilitaryTime.

The Target Field is Sch:SessionStartTime and is a string value that is to be updated by the Combo control.

The Use variable is Ses:SessionTimes.

Here are the dictionary Relationships:

What am I doing wrong?

thanks

on your procedure, at the table defs, did you select a key? Not sure if that’s it, but something to lookat.

Perhaps a field(s) need to added to the hit fields.

Haven’t used that control in a while.

I selected a key (KeyMilitaryTime) for the file (SessionTImes) containing the selections that should be in the drop list. I did not select a key for the record to be updated (ScheduleDatesMachines) with the data from the Combo box.

1 Like

I think it should be able to work without Hot Fields.

I dont think the sessions file contains what you think it contains.

Bruce,
Can you elaborate? I can view file contents and the records are present. The List Box in the control template is populated also.