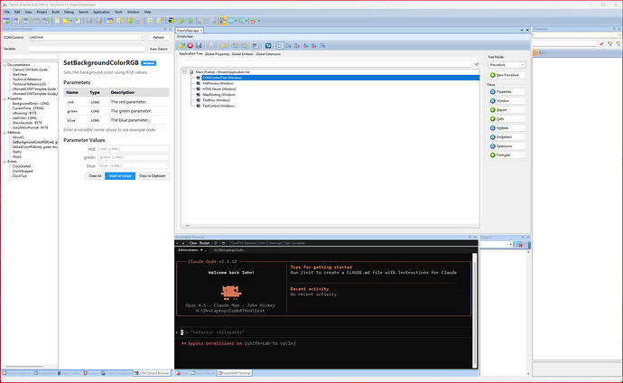
I made a powershell terminal addin, so you can run Claude Code right in Clarion IDE! See it in action at the first ClarionAI Workshop Code-A-Thon session tomorrow starting at 8am PST (same time as ClarionLive Connect!). Sign up at www.clarionlive.com!
– John Hickey
– clarionlive@gmail.com
– www.clarionlive.com
