Is the Clarion 3rd Party Association (C3PA) still going and what do they say on the use of windows registry layouts?

The C3PA mentioned here CapeSoft File Manager 3 Complete Documentation refers to the c3pa website.

As per CapeSoft standard, File Manager 3 adheres to the standards specified by the C3PA (Clarion 3rd Party Association).

Is it still going and if so what do they say about the layout for windows registry layouts or is it a free for all?

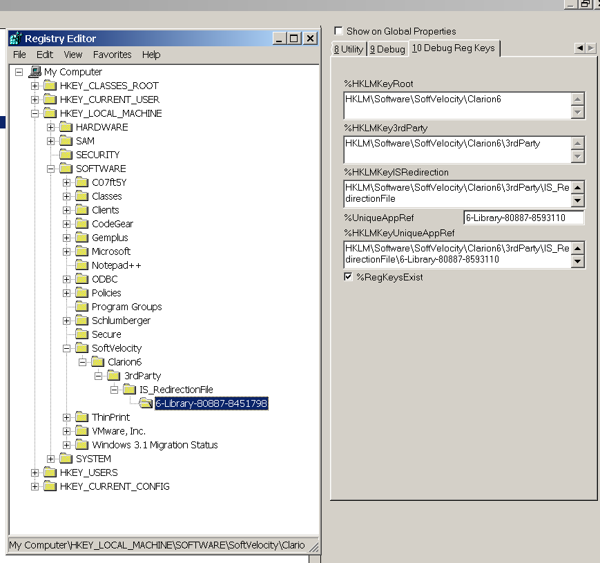
Got a template using the windows registry and didnt know whether to conform to the layout in the picture or not?

TIA

Edit.

This seems to be the last entry in the wayback machine for the C3pa.com website and there isnt any mention of windows registry layouts.
Clarion Third Party Association :: Standards (archive.org)

There are other scans after the Oct 10 2014, but they turn up blank pages here but I know the wayback machines wipes/removes copies because it wiped one of my websites from its archive and some of the other clarion websites particularly Russian websites with file downloads have also disappeared or the file downloads are no longer available so I’m not too trusting of the wayback machine.

FM3 has roots a long long time ago, and a lot of those docs were written 20 years ago now.

The C3PA was an initiative in the early Clarion days to try and conform to some consistency when it came to installs. It wasn’t really an on-going thing, it was more a “one time agreement” thing. The point was to make things for developers more consistent when there were no official guidelines.

In the run up to the C7 release SV actively sought to provide some context for how 3rd parties should install. They created the accessory folder which is part of the default clarion install today. (Early Cw didn’t have any designated 3rd party folder, it was only once we had the C3PA that there was some agreement to put stuff into the \3rdparty folder.

Because of SV’s facilitation there was no need for a C3PA for Clarion 7 and later, and so, to answer your question, no it is no longer still going. We retired the web site quite a long time ago.

To be honest I don’t recall we used the windows registry in the C6 days at all. We might have - it’s been 20 years - but I don’t remember us using it. I think we currently use it for storing install defaults (perhaps? I’m not sure where those defaults are stored) but not for anything actually used by the accessories themselves. Certainly our templates don’t access the registry.

So, if you want to store template stuff in the registry, feel free to put it wherever you like.
Bear in mind though that thanks to the Clarion Version system, it’s useful to share environments between different machines, so personally I wouldn’t like anything in the registry to store more than a “user preference”. In other words I want my build machine, and my development machine to generate, and compile the same when pointing at the same environment (stored on the Lan).

Likely because the domain existed after the site - although the DNS entry was likely pointing at a valid server, but the files were no longer there.

1 Like

There is some squatter in the most recent scans on the wayback machine but MS edge just gives me a message saying www.c3pa.com is blocked but unhelpfully doesnt explain why.

Some people share entire virtual pc’s which has clarion and a single project on, I know used to do that because it made it easy to move from a desktop to a laptop to work onsite or provide support when on holiday, the joys of being a one man band jack of all trades, and I dont know how fast the Clarion Version system would be working over a vpn when out of an office.

Main thing is I just wanted to check.

Does the Clarion Version system handle moving COM objects about and registering them for you if its not native to the version of windows?

There is a DNS entry for C3pa.com (maybe that’s even still us, I don’t know) but there’s either no machine with that IP address [192.64.147.142], or that machine is not listening on ports 80 or 443.

I imagine quite slow.

So storing in the XML in this case would work fine. I’m not sure why storing in the registry is necessary.

The MACS system (ie the version system) doesn’t “install” anything. So if you were using components that had to be installed on the runtime box, then you would still need to install that on the runtime/ development box. the version system simply allows you to separate the IDE from the compiler, linker, templates, classes and so on. In other words the “visual” bits of the IDE from the “working” parts of the IDE.

Part of the compile system is moving the dependant DLL’s (as specified in the solution, and usually by the templates) to the Exe folder. So any DLL’s associated with COM would get copied. However it would not register anything on the local box.