The FindCleanCwIDE tool shrunk the large FindPatterns value to fix a few problems. This tool adds your favorite strings to the end of the drop list so you can use them.
I want to locate to “ValidateRecord Routine” often. Now I can press Ctrl+F – Alt+Down or F4 – Ctrl Page Down to be at the end.
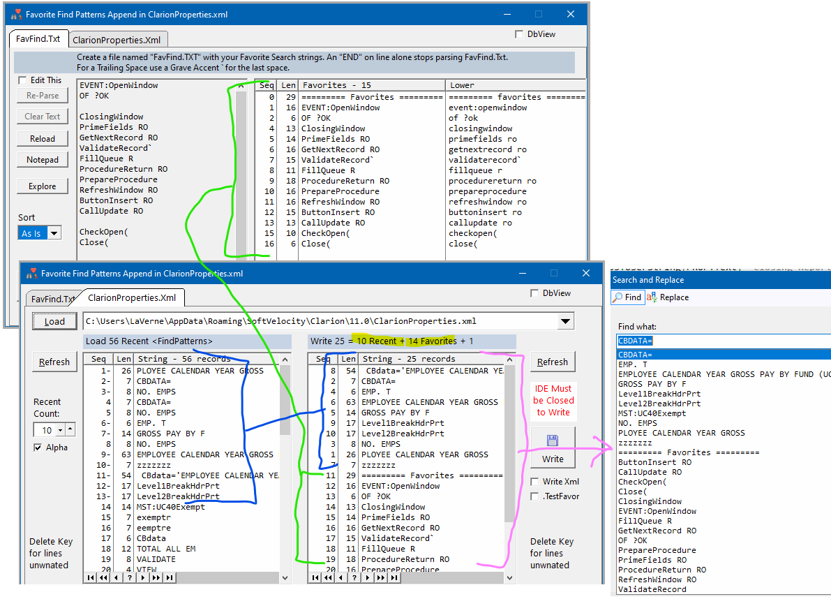
Here’s a busy picture showing the screens… Your Favorites + Recent = Write.
This link is actually a ReadMe folder, in the parent folder is FavoriteFind.cwProj

