Share your custom syntax highlighting scheme here!

In the IDE you can customize the highlighting scheme used for different language bindings.

The UI for doing this can be found in Options-->Text Editor-->Highlighting and it looks like this:

You can have one custom scheme per language binding. When you first create them they are saved to %appdata%\SoftVelocity\Clarion\10.0\modes or, if you are starting your IDE with the /configdir switch then you should know where to locate that same modes folder!

If you have one you would like to share please reply to this topic and attach it! (or create a GIST or whatever your preferred code sharing method it of course).

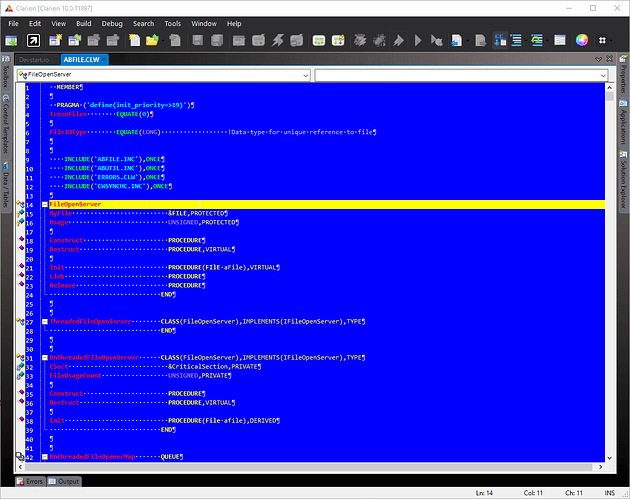
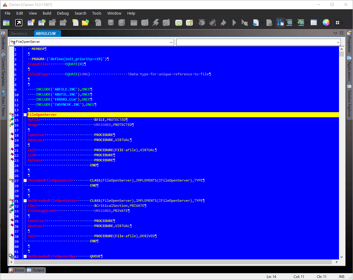
Here is my attempt at a dark scheme:

and it looks a little something like this:

2 Likes

Here is some ‘old’ looking DOS theme. Just change extension to .xshd!DOS.clw (13.9 KB)

1 Like

I had to change the name inside the xshd also before the IDE would use this for Clarion files.

Here is is uploaded to a GIST:

And a screenshot!

Very old school nice one @Dragomir_Tepsic :smiley:

My basic changes are the background color, the intensity of the highlighted line and the color of the parameter names in the XML doc comments. Possibly other I can’t remember now. :smile:

1 Like

There are a number of custom syntax file for different file types available on my github site:

These are both my changes and some other provided by @MarkGoldberg

1 Like

Carlos on the Newsgroup recently posted this one:

Solarized Light theme for the Text Editor

image

1 Like

Based on Brahn’s dark scheme and SublimeText theme “Fatland”
image
Download: http://www.ideaworks.com.ar/Clarion/Schemes/Fatland.zip
Feedback is appreciated.

2 Likes

Hi Jorge:
i try to download this file.zip… in this url
http://www.ideaworks.com.ar/Clarion/Schemes/Fatland.zip

and it doesn’t exist there…
Regards

Not Found

The requested URL was not found on this server.
Additionally, a 404 Not Found error was encountered while trying to use an ErrorDocument to handle the request.

Roland:
Try this link
Regards

Thank you Jorge.

Regards

Por favor confirmar la recepción de este mail. / ** Please confirm receipt of this mail.**

Saludos / Regards

Roland Gauna.

P Antes de imprimir este e-mail, piense si es necesario hacerlo. EL MEDIO AMBIENTE es responsabilidad de todos. þ

image001.jpg

Thanks, brahn for the dark mode scheme!

2 Likes